CircuitCAM 4.0 LPKF雕刻机操作手册:[2]

 时间:2026-02-15 20:01:53

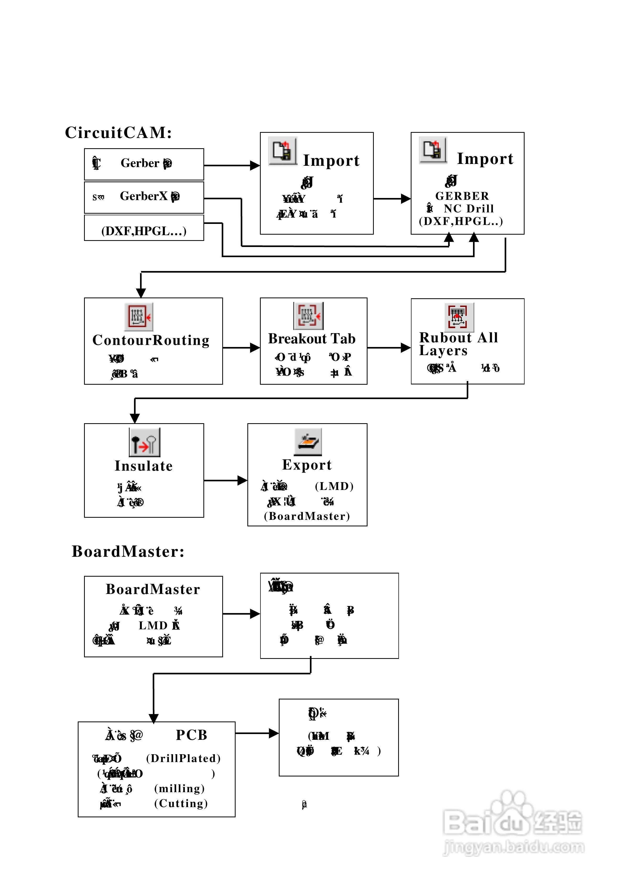
本篇为《CircuitCAM 4.0 LPKF雕刻机操作手册》,主要介绍该产品的使用方法以及常见故障解决方案。


CircuitCAM 4.0 LPKF雕刻机操作手册:[2]

CircuitCAM 4.0 LPKF雕刻机操作手册:[2]

CircuitCAM 4.0 LPKF雕刻机操作手册:[2]

CircuitCAM 4.0 LPKF雕刻机操作手册:[2]

CircuitCAM 4.0 LPKF雕刻机操作手册:[2]

CircuitCAM 4.0 LPKF雕刻机操作手册:[2]

CircuitCAM 4.0 LPKF雕刻机操作手册:[2]

CircuitCAM 4.0 LPKF雕刻机操作手册:[2]

CircuitCAM 4.0 LPKF雕刻机操作手册:[2]

CircuitCAM 4.0 LPKF雕刻机操作手册:[2]

(共篇)上一篇:|下一篇:
  • 使用CAD绘制双极化全向吸顶天线
  • ALLEGRO软件设计技巧教程:布局模块复用
  • pcb设计软件有哪些
  • PADS布线在PowerPCB中加泪滴操作
  • Visio如何刷新形状数据
  • 热门搜索
    冬天像什么的比喻句 什么是arp欺骗 有志不在年高的意思 岸芷汀兰是什么意思 什么是老同 坚强不屈的意思 什么牌子的地板好 屏幕总成是什么意思 发小是什么意思 充气娃娃什么意思